Python 潮流周刊#31:继 iOS 后,新 PEP 提议官方添加 Android 为支持平台
你好,我是猫哥。这里每周分享优质的 Python、AI 及通用技术内容,大部分为英文。本周刊开源,欢迎投稿。另有电报频道作为副刊,补充发布更加丰富的资讯。
🐱产品推荐
本周刊由“Python猫”出品,这是一个以 Python 技术科普和分享为主的科技自媒体,欢迎关注同名公众号。品牌合作请私信联系。
🦄文章&教程
1、PEP-738:将 Android 添加为第 3 层支持的平台
周刊第 24 期分享过 PEP-730 CPython 提供对 iOS 的官方支持 ,这个 PEP-738 则是将目标转到了 Android 系统。目前两个 PEP 都是草案状态,但 Android 使用的是 Linux 内核,也许这个 PEP 被采纳的可能性会更大些吧?(附:今年 Python 语言峰会上的 Python on Mobile: State of the Union)
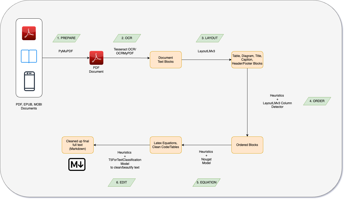
2、深度解析 Marker:AI 驱动的 PDF 布局检测引擎的源码解读
第 29 期分享的 PDF 转 Markdown 工具 Marker 短短两周时间已经逼近 5K star了。这篇文章解读了它的工作原理,介绍了它的 6 个阶段及所依赖到的工具(PyMuPDF、OCRMyPDF、Tesseract 等等)。
Python 3.10 引入了 match-case 模式匹配语法,你们在项目中用过了么?这篇文章介绍了一种使用场景,是处理 Github 机器人返回的复杂 JSON 数据,相比传统的写法,它使得代码变得简单了。
Discord 的官方博客文章,分享了他们将某个测试从 20 秒提升到 2 秒的故事!做法是使用“pytest 守护进程”和热加载,确保在需要测试时马上有进程可用,省去了即时准备工作的耗时。文章还提到了一个实现同样功能的开源项目 pytest-hot-reloading 。
5、使用 Python 88 行代码写一个简易的 Android AI 程序
开发一个在手机上 SDXL text-to-image 的 Demo,这听起来就不是一件简单的事情,但这篇文章介绍说只用 88 行 Python 代码就能实现?!用的技术是 Beeware 和 LeptonAI,前者在我们周刊中出现过多次(例如上文中的两个 PEP 都与它有很深的联系),后者是知名 AI 专家 @贾扬清 的创业项目。
作者指出了一些常见的 Python 多余/错误用法,包括# -*- coding: utf-8 -*- 、range(len(xx)) 、追踪循环的位置、用 index() 判断是否包含、单独的 getter 和 setter。其中第一个关于编码的确实很常见,它也让我想起另一个经常被无意识使用的if __name__ == '__main__' 。(附:为什么我不推荐写所谓的 main 函数?)
if TYPE_CHECKING 的作用是为了实现条件式导入模块,基本示例如下:
from typing import TYPE_CHECKING
if TYPE_CHECKING:
from collections.abc import Sequence
def func(value: Sequence[int]) -> None:
pass在什么情况下要这样用呢?文章介绍了这种模式的必要性,简单结论:在 mypy 强制执行的类型检查和运行时的类型检查之间作出权衡,特别是在有大量循环依赖的情况下。
它们都是关系型数据库的对象关系映射(ORM)框架,作者基于从 Django ORM 切换到 SQLAlchemy 的视角,介绍了两者的一些差异和正确用法,避免在使用时犯错。
__init__.py 是 Python 中特有的一个文件,为什么会需要用到这样的文件呢?它的作用是什么?如何自定义这个文件,又有哪些使用技巧和最佳实践呢?推荐阅读这篇很详细的教程。
一篇系统分析 Mojo 的文章,作者想研究的问题是:Mojo 是什么,未来会如何发展?Mojo 对通用科学计算(即不仅是 AI)有用么?它什么时候才真正可用,目前还缺少什么?作者不认可流传的“Mojo==Python++ ”说法,而是把它视为一门新颖的静态语言来研究。
不要在代码中直接用数字表示 HTTP 请求的状态码,这属于“魔术数字”,并不规范。Django、Starlette 和 Litestar 等框架都提供有枚举值,但更推荐的是使用标准库的http.HTTPStatus ,另外从 Python 3.12 开始,还可以用HTTPStatus.is_success 表示 2xx 状态码。(附:本文出自作者日更的“降临节日历”系列文章,多是些编程小技巧,去博客阅读)
12、CPython 开发实战:实现 None 感知运算符 ?. 和 ??
PEP-505 None 感知运算符 是一份被推迟的提案,它的用途是简化判空时的条件处理。文章介绍了 PEP 里的三种 None 感知运算符,并做了一个简单版实现。文末还提及了不支持这份提案的两个评论,我想附和一句:还是不要加了,继续 Deferred 吧!
13、代码的运行多于被阅读
“Code is read more than written”是编程的基本常识之一,提醒着程序员要关注代码的可读性和可维护性。作者将它提炼为“maintainer > author”,但是,编码只是达成目标的手段,它为用户提供服务,因此是“user > dev”,而且最终目的是为业务创造价值,因此初步推出“biz > user > ops > dev”。这个结论对么?作者逐一考虑/权衡各项因素的重要性,又列出了多组关系,最终简明的结论是:user > ops > dev,biz > ops > dev,biz ≹ user。
🎁Python潮流周刊🎁每 30 期为一季,第一季的精华内容已整理成一篇 6.2 万字的长文,方便你随时查看和下载。在线访问地址:Python 潮流周刊第一季精华合集(1~30)
🐿️项目&资源
1、magic-animate:使用扩散模型的时间一致的人像动画
由新加坡国立大学和字节跳动联合推出,利用一张人像和动作图生成人物的运动视频。(star 7.8K)
让你在 PHP 中使用 Python 的函数和类库,或者在 Python 中使用 PHP 的包。实现原理是在进程内同时创建了 ZendVM 和 CPython VM,直接在进程堆栈空间内使用 C 函数互相调用。目前不支持 Python 多线程和异步 IO 特性。
3、insanely-fast-whisper:快到极致的 Whisper
基于 OpenAI 的 Whisper Large v3 的音频转录工具,转录 150 分钟的音频仅需 98 秒。(star 4.2K)(附:另一个 faster-whisper:使用 CTranslate2 作更快的 Whisper 转录 ,star 6.2K)
4、coffee:使用 AI 将 UI 的构建和迭代速度提高 10 倍
非常有创意的项目。在前端项目中引入它的组件,用自然语言描述你想实现的效果,它就会辅助生成实现代码。
Pydantic 推出的 Web 界面开发框架,可使用 React 构建响应式 Web 应用程序,而无需编写一行 JavaScript。(star 2.7K)
6、mistral-src:Mistral AI 7B v0.1 模型的参考实现
Mistral AI 7B 的表现极为亮眼,在评分上接近了 Llama 70B 版本。这个项目是官方开源,用于快速部署和使用这个模型。(star 5.4K)
用于测试网络条件是否符合预期,支持验证 DNS 和 HTTP 连接,可配置断言条件,支持自定义验证内容。
由 Meta 的应用强化学习团队开源,采用模块化设计,为生产环境提供了一系列独特的功能,包括动态行为空间、离线学习、智能神经探索、安全决策制定、历史总结和数据增强。(star 1.4K)
9、gpt-fast:简单高效的 PyTorch 原生 Transformer 文本生成
一个 PyTorch 的展示项目,用不到 1000 行 Python 代码,实现简单高效的文本生成。(star 4.1K)
10、The-Grand-Complete-Data-Science-Materials:数据科学的视频和材料
一个资源收集型仓库,包含数据分析、数据科学、机器学习、生成式 AI 等专题的大量视频列表。(star 4.2K)
11、awesome-LLMs-In-China:中国的大模型
中国大模型列表大全,全面收集有明确来源的大模型情况,包括机构、来源信息和分类等,目前列表中有 189 个国内大模型。(star 2.6K)
支持对 JSON、MessagePack、YAML 和 TOML 等格式的序列化与校验,拥有超高性能。(star 1.5K)
🎁Python潮流周刊🎁已开源在 Github 上,目前获得 940 star,如果周刊对你有帮助,可以给颗 star 支持下么?(有没有可能在 2023 年的最后两周突破 1K star 呢?)
🐢播客&视频
“Hidden Figures of Python”播客的目标是展示 Python 社区中少数群体的声音。第一期节目是四名女性主播介绍播客的起源和对 Top Python 播客中女性嘉宾稀少的现象分析。
2、Talk Python To Me #442 使用 msgspec 作超高速的消息解析
这期播客的嘉宾是上文 msgspec 的作者 Jim Crist-Harif。
3、DjangoCon US 2023 的视频列表,60 个视频
DjangoCon US 是一个专注于 Django Web 框架的年度性大会,今年的视频已发布。





